1、短信购买
应用-消息通知-短信购买中购买短信


2、配置短信签名:
如管理端已经申请并授权给店铺的签名,可直接下拉选择相应的签名并保存。签名配置流程到此结束。

3、申请短信签名
如店铺想自定义店铺签名,需要单独管理端申请
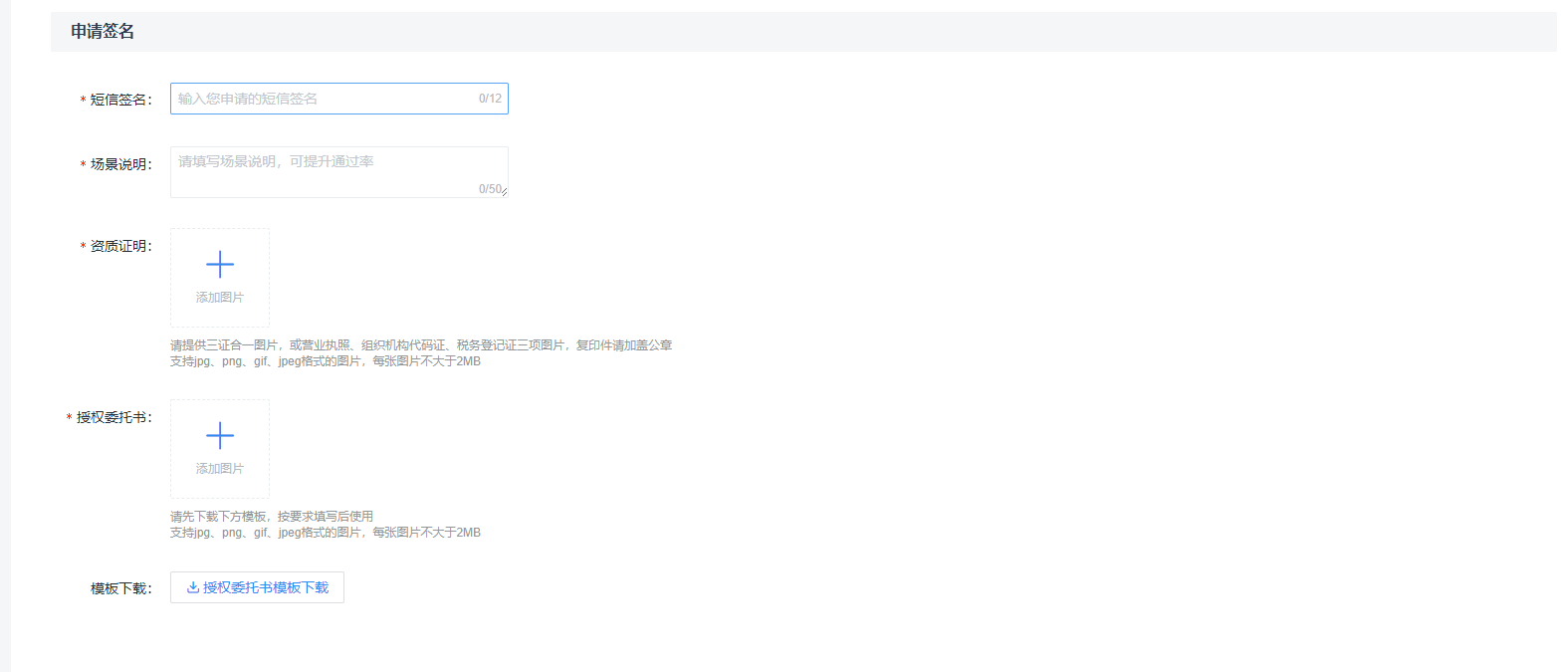
点击+申请自定义短信签名提交后管理端审核,并在阿里云申请通过后方可使用,可在此页面查看申请记录,点击申请自定义短信签名


- 申请状态为已通过的可以直接使用,审核中的是等待管理端审核通过后方可使用
- 管理端收到请求去阿里云申请,申请审核通过再后台通过店铺的申请,业务端就可以使用了
- 此处需要保存并应用已申请通过的短信签名


